×
Site Menu
Everything
Cyber Security
Blockchain
Local
Finance
Sports
Entertainment
Lifestyle
Technology
Literature
Science
Health
International
Pakistan
Politics
Technology
Everything
Cyber Security
Blockchain
Local
Finance
Sports
Entertainment
Lifestyle
Technology
Literature
Science
Health
International
Pakistan
Politics
What's up with Linux support for Qualcomm X Elite chips?
Working with the Amiga's RAM and Rad Disks
Apple pulls US immigration official tracking apps
Equilibrium Matching
VED 2026: after CFI – data only
Starship's Eleventh Flight Test
The Nuclear Fail (2018)
2020: Deus Ex Machina
How to Turn Off AI Tools Like Gemini, Apple Intelligence, Copilot, and More
California measure brings rideshare drivers one step closer to unionizing
Show HN: LINQ-to-SQL but for TypeScript – turn type-safe lambdas into SQL
Elon Musk being 'incredibly busy' not enough to relocate case to Texas
Apple and Google block apps that crowdsource ICE sightings
Scientists race to make 'living' computers powered by human cells
Getting Better at Software Engineering
Decarbonization at a Distance
UN experts condemn 'staggering scale' of executions in Iran
Why I'm Not Optimistic About Democracy in Syria
Delhi Metro Text Map (For AI/ChatGPT Assistance)
UN experts urge China to end repression of Uyghur and minorities
Threads in Microsoft Teams Channels
Why Toyota Runs a Car-Hacking Event (2024)
Chronicle Series: San Francisco Permit Nightmares
Bill C-8 Allows the Government to Ban You from the Internet [video]
Optique 0.6.0: Shell completion support for type-safe CLI parsers
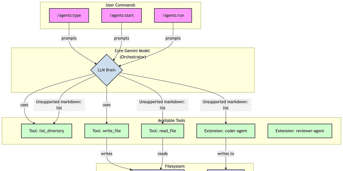
Turning Gemini CLI into a Multi-Agent System with Just Prompts
Trump officials discussed sending elite Army division to Portland
Show HN: Custom guitar tab sheets with Cursor
JUnit 6 Is Released
AI World Clocks
TEtrimmer: A tool to automate the manual curation of transposable elements
Free Sora Generator – No Pay and No Credit Card and Need Login
Ask HN: What's your toxic co-founder story?
Productive Bubbles
An experiment generating a protocol spec from natural language source with LLM
Modernising Gnome [video]
Business AI
Show HN: I built Fake Tweet Generator all by claudecode
Airlynk – browser peer-to-peer file sharing without servers
Evaluating Coding Agents with Terminal-Bench 2.0
Don't Parse, Call
Show HN: Promptware – Bidirectional Code Translator (Python/Go/Rust/Node/.NET)
Qwen3-VL-30B-A3B-Instruct and Thinking
Help testing for my first Android app
Retrocide Mono – A monospaced font with no decenders
'The system is rigged': Founders and VCs weigh in on the UK's ambition deficit
Bevy 0.17: Global Illumination, Widgets, and more [video]
Accounting for uncertainty to help engineers design complex systems
GDP Hides Industrial Decline
Struggling to heat your home? How about 500 Raspberry Pi units?
First
Prev.
488
489
490
491
492
493
494
Next
Last
Trending
1.
landman season 2
2.
baylor football
3.
méxico - uruguay
4.
claire danes new show
5.
nebraska basketball
6.
kings vs senators
7.
kalen deboer
8.
nuggets vs timberwolves
9.
ohio state football schedule
10.
lakers vs bucks
Popular
From Hype To Real Use: Stablecoin Payments Surge $41 Billion...
6 days ago
7
Altcoin season signals hide in 'many weeks' of bea...
6 days ago
7
Boring Company fined nearly $500K after it dumped drilling f...
6 days ago
6
The Company Funneling Paywalled Articles to AI Developers
6 days ago
6
Grok 4 Fast now has 2M context window
6 days ago
6
Trump announces $2,000 tariff 'dividend,' here is how it wil...
6 days ago
6
Regulators must catch up to the new privacy paradigm
6 days ago
6
Show HN: A 100% vibecoded programming language interpreter
6 days ago
6
Chinese scammer Zhimin Qian faces 14 years in prison followi...
5 days ago
6
The Great Korean Pivot: From Memecoins to Machine Chips
6 days ago
6